ElasticSearch Configuration
Configure multi-cluster Log Aggregation with Plural
What You'll Get
Plural's built-in log support allows you to query logs at either the Plural Service or Cluster level, dependent on your permissions to those respective resources. Service logs are relevant for developer personas, whereas cluster logs are usually useful for platform engineers or kubernetes admins.
Our Logs tab features all the standard features like text-based search, facet filtering and time filtering, looking something like so:

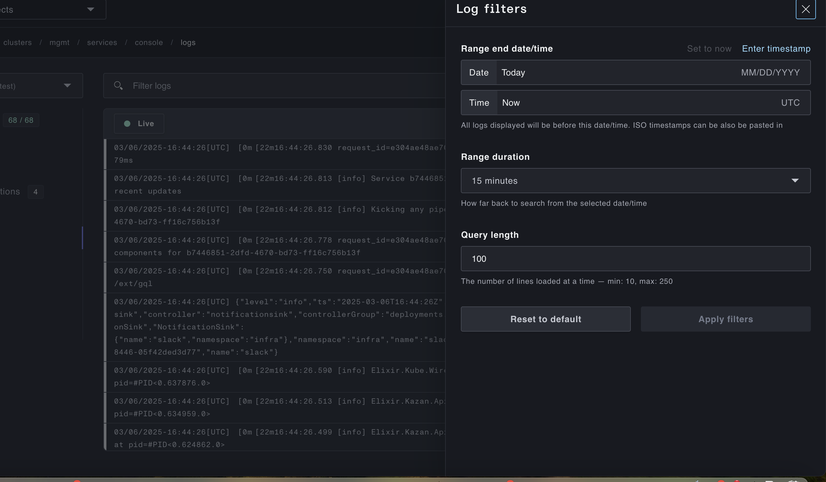
And you can tune the log view with the filter modal like:

In addition to the single-pane-of-glass benefits, log data is an incredibly powerful tool for enhancing the dataset used by Plural AI, and so is highly recommended as an addition to a production deployment of Plural.
Deploy out of our Service Catalog
Plural ships by default with a full Service catalog to easily deploy solutions across your stack, among them a setup of ElasticSearch + Logstach using to support robust multi-cluster log aggregation. This has an additional benefit of also serving as a vector store for additional data used by our AI engine if you wish to enable that. In total this will set up:
- ElasticSearch using the ECK operator
- LogStach (also using ECK) to aggregate logs at the cluster level and ship them to the singular ElasticSearch Instance